Most conversations about AI agents are missing the point. They focus on capability, not control. But for an enterprise, deploying an agent without the right governance model isn't innovation. It's a liability, especially for mission-critical processes.
Success isn't about choosing the most powerful model; it's about choosing the right design pattern for the job. The decision comes down to a simple trade-off: do you need improvisation or do you need trust?
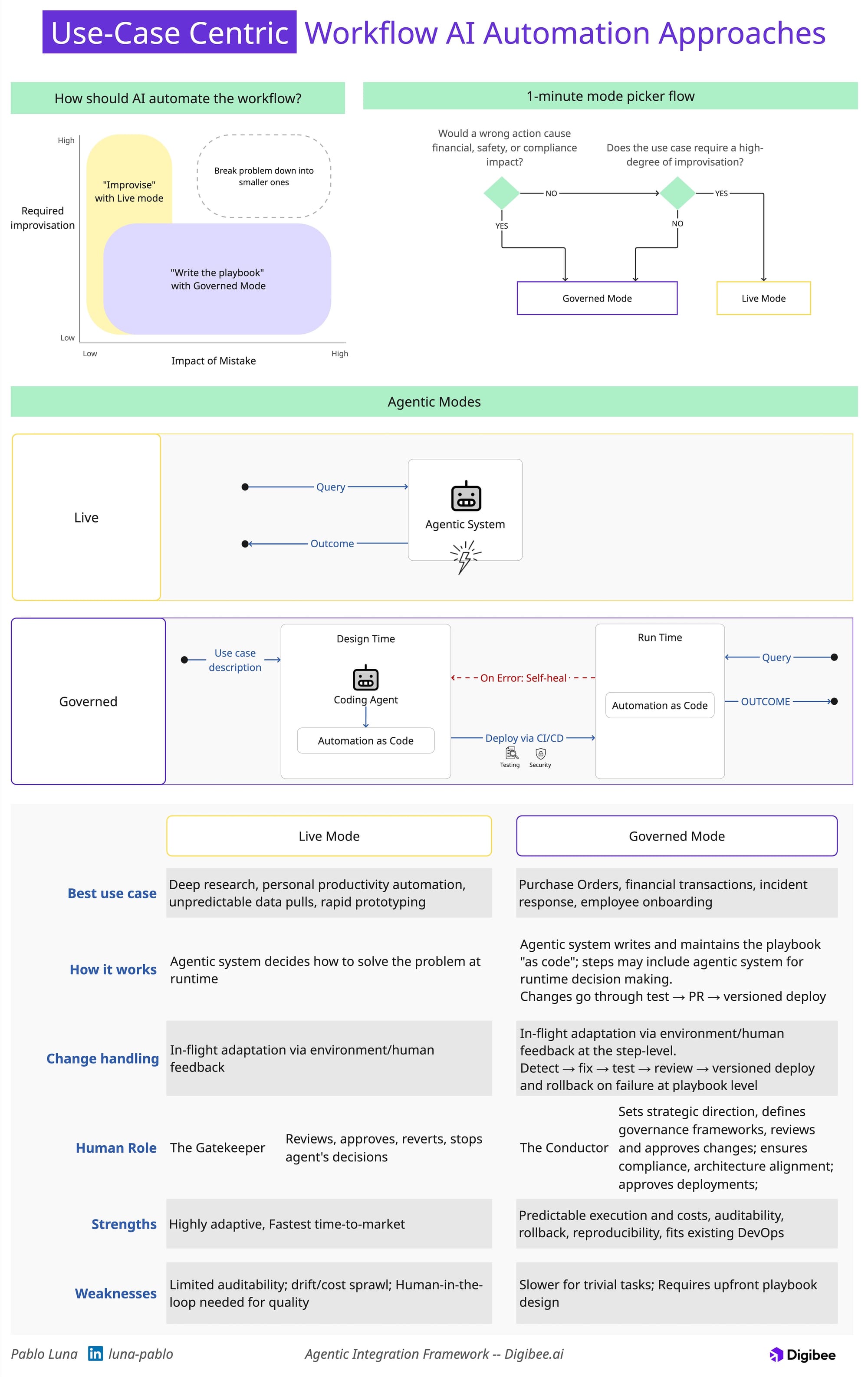
We've visualized the two core agentic modes to make this choice clear.

As the diagram shows:
- Live Mode is for runtime improvisation, where resourcefulness to solve the problem is the primary goal, humans are responsible for verifying the steps and outcomes, and mistakes are easily corrected.
- Governed Mode is for design-time autonomy, where trust and reliability are non-negotiable for high-stakes processes.
This framework is more than just a diagram. It's a strategic guide to deploying AI safely. To see a full breakdown of each mode and learn the four common anti-patterns that put your business at risk read our complete article.